LOGO OA教程 ERP教程 模切知识交流 PMS教程 CRM教程 开发文档 其他文档  
 
网站管理员

C#.Net筑基-集合知识全解

freeflydom
2024年6月26日 10:26 本文热度 2625

01、集合基础知识

.Net 中提供了一系列的管理对象集合的类型,数组、可变列表、字典等。从类型安全上集合分为两类,泛型集合 和 非泛型集合,传统的非泛型集合存储为Object,需要类型转。而泛型集合提供了更好的性能、编译时类型安全,推荐使用。

.Net中集合主要集中在下面几个命名空间中:

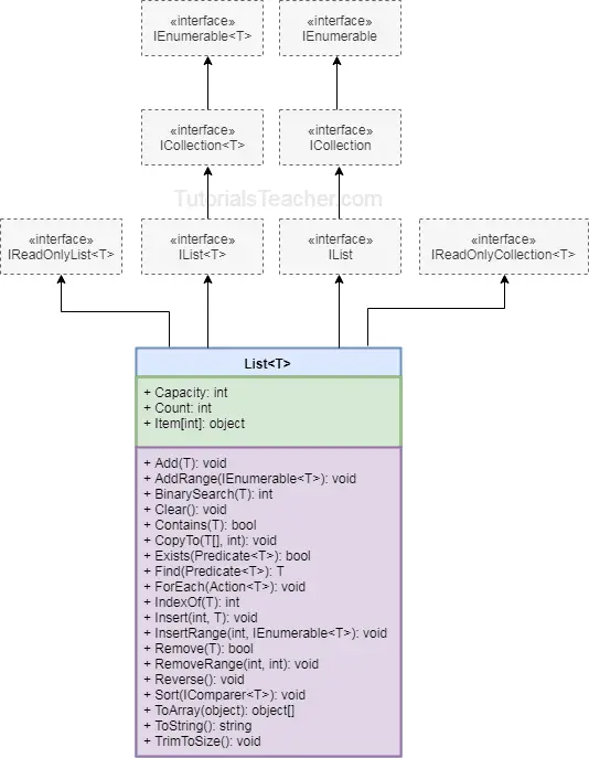
1.1、集合的起源:接口关系

集合接口特点/说明
IEnumerator、IEnumerator<T>枚举器(还不是集合),提供foreach枚举项的能力
IEnumerable、IEnumerable<T>可枚举集合,几乎所有集合都实现了该接口,属于集合最基础的接口。就一个IEnumerator GetEnumerator() 方法,返回一个枚举器。
ICollection、ICollection<T>提供了基础集合操作:Count、Add()、Remove()、Clear()、Contains()、CopyTo()
IList、IList<T>索引器[int index]、IndexOf()、Insert()、RemoveAt()
IDictionary、IDictionary<TKey, TValue>键值集合操作:Keys、Values、索引器[Key]、Add()、Remove()
IReadOnly***只读的集合,包括IReadOnlyCollection、IReadOnlyList、IReadOnlyDictionary等


  • 天赋技能 —— foreach:几乎所有集合都可以用foreach循环操作,是因为他们都继承自IEnumerable接口,由枚举器(IEnumerator)提供枚举操作。

  • 几乎所有集合都提供添加、删除、计数,来自基础接口 ICollectionICollection<T>

  • IListIList<T> 提供了数组的索引器、查找、插入等操作,几乎所有具体的集合类型都实现了该接口。

  • Array 是一个抽象类,是所有数组T[]的基类,她是类型安全的。

  • 推荐尽量使用数组T[]、泛型版的集合,提供了更好的类型安全和性能。

1.2、非泛型集合—— 还有什么存在的价值?

  • 非泛型的Hashtable,Key、Value都是Object类型的,Dictionary 是泛型版本的 Hashtable。

  • ArrayList 是非泛型版本的 List<T>,基本很少使用,也尽量不用。

❓既然非泛型版本类型不安全,性能还差,为什么还存在呢?

主要是历史原因,泛型是.Net2.0 引入的,因此为了向后兼容,依然保留的非泛型版本集合。在接口实现时,非泛型接口一般都是显示实现的,因此基本不会用到。不过在有些场景下,非泛型接口、集合还是有点用的,如类型不固定的集合,或者用接口作为约束条件或类型判断。


ArrayList arr = new ArrayList();

arr.Add(1);

arr.Add("sam");

arr.Add(new Point());

if (arr is IList) {}



class User<T> where T :IList {}

1.3、Collection<T>List<T>有何不同?

❓两者比较相似,他们到底有什么区别呢?该如何选择?

  • Collection<T> 作为自定义集合基类,内部提供了一些virtual的实现,便于继承实现自己的集合类型。其内部集合用的就是List<T>,如下部分源码 Collection.cs。

  • List<T> 作为集合使用,是最常用的可变长集合类型了,他优化了性能,但是丢失了可扩展性,没有提供任何可以override的成员。


public class Collection<T>

{

public Collection()

{

items = new List<T>();

}

protected virtual void InsertItem(int index, T item)

{

items.Insert(index, item);

}

}

02、枚举器——foreach的秘密!

foreach 用来循环迭代可枚举对象,用一种非常简洁、优雅的姿势访问可枚举元素。常用于数组、集合,当然不仅限于集合,只要符合要求枚举要求的都可以。

foreach 可枚举类型说明
数组包括Array数组、List、字典等,他们都实现了IEnumerable接口的。
IEnumerable可枚举接口
IEnumerable<T>同上,泛型版本
GetEnumerator()方法包含公共方法“IEnumerator GetEnumerator();”的任意类型
yield迭代器yield语句实现的迭代器,实际返回的也是IEnumerable、IEnumerator

2.1、IEnumerator枚举器

枚举可以foreach 枚举的密码是他们都继承自IEnumerable接口,而更重要的是其内部的枚举器 —— IEnumerator。枚举器IEnumerator定义了向前遍历集合元素的基本协议,其申明如下:


public interface IEnumerator

{

object Current { get; }



bool MoveNext();



void Reset();  //这个方法是非必须的,用于重置游标,可不实现

}

public interface IEnumerator<out T> : IDisposable, IEnumerator

{

new T Current { get; }

}
  • MoveNext() 移动当前元素到下一个位置,Current获取当前元素,如果没有元素了,则MoveNext()返回false。注意MoveNext()会先调用,因此首次MoveNext()是把位置移动到第一个位置。

  • Reset()用于重置到起点,主要用于COM互操作,使用很少,可不用实现(直接抛出 NotSupportedException)。

📢 该接口不是必须的,只要实现了公共的Current、无参MoveNext()成员就可进行枚举操作。

实现一个获取偶数的枚举器:


void Main()

{

var evenor = new EvenNumbersEnumerator(1, 10);

while (evenor.MoveNext())

{

Console.WriteLine(evenor.Current); //2 4 6 8 10

}

}

//获取偶数的枚举器

public struct EvenNumbersEnumerator : IEnumerator<int> //不继承IEnumerator接口,效果也是一样的

{

private int _start;

private int _end;

private int _position = int.MinValue;



public EvenNumbersEnumerator(int start, int end)

{

_start = start;

_end = end;

}

public int Current => _position;

object IEnumerator.Current => Current;  //显示实现非泛型接口,然后隐藏起来



public bool MoveNext()

{

if (_position == int.MinValue)

_position = (int.IsEvenInteger(_start) ? _start : _start + 1) - 2;

_position += 2;

return (_position <= _end);

}

public void Reset() => throw new NotSupportedException();

public void Dispose() { } //IEnumerator 是实现了 IDisposable接口的

}

2.2、IEnumerable可枚举集合

IEnumerableIEnumerable<T>是所有集合的基础接口,其核心方法就是 GetEnumerator() 获取一个枚举器。


public interface IEnumerable

{

IEnumerator GetEnumerator();

}

public interface IEnumerable<out T> : IEnumerable

{

new IEnumerator<T> GetEnumerator();

}

📢 该接口也不是必须的,只要包含public的“GetEnumerator()”方法也是一样的。

有了 GetEnumerator(),就可以使用foreach来枚举元素了,这里foreach会被编译为 while (evenor.MoveNext()){} 形式的代码。在上面 偶数枚举器的基础上实现 一个偶数类型。


void Main()

{

var evenNumber = new EvenNumbers();

foreach (var n in evenNumber)

{

Console.WriteLine(n); //2 4 6 8 10

}

}

public class EvenNumbers : IEnumerable<int> //不用必须继承接口,只要有GetEnumerator()即可

{

public IEnumerator<int> GetEnumerator()

{

return new EvenNumbersEnumerator(1, 10);

}



IEnumerator IEnumerable.GetEnumerator() //显示实现非泛型接口,然后隐藏起来

{

return GetEnumerator();

}

}

foreach 迭代其实就是调用其GetEnumerator()CurrentMoveNext()实现的,因此接口并不是必须的,只要有对应的成员即可。


foreach (var n in evenNumber)

{

Console.WriteLine(n); //2 4 6 8 10

}

/************** 上面代码编译后的效果如下:*****************/

IEnumerator<int> enumerator = evenNumber.GetEnumerator();

try

{

while (enumerator.MoveNext ())

{

int i = enumerator.Current;

Console.WriteLine (i);

}

}

finally

{

if (enumerator != null)

{

enumerator.Dispose ();

}

}

2.3、yield 迭代器

yield return 是一个用于实现迭代器的专用语句,它允许你一次返回一个元素,而不是一次性返回整个集合。常来用来实现自定义的简单迭代器,非常方便,无需实现IEnumerator接口。
🔸惰性执行:元素是按需生成的,这可以提高性能并减少内存占用(当然这个要看具体情况),特别是在处理大型集合或复杂的计算时。迭代器方法在被调用时,不会立即执行,而是在MoveNext()时,才会执行对应yield return的语句,并返回该语句的结果。📢Linq里的很多操作也是惰性的。
🔸简化代码:使用yield return可以避免手动编写迭代器的繁琐过程。
🔸状态保持yield return自动处理状态保持,使得在每次迭代中保存当前状态变得非常简单。每一条yield return语句执行完后,代码的控制权会交还给调用者,由调用者控制继续。

yield迭代器方法会被会被编译为一个实现了IEnumerator 接口的私有类,可以看做是一个高级的语法糖,有一些限制(要求):

  • 迭代器的返回类型可以是IEnumerableIEnumerator或他们的泛型版本。还可以用 IAsyncEnumerable<T> 来实现异步的迭代器。

  • yield break 语句提前退出迭代器,不可直接用return,是非法的。

  • yield语句不能和try...catch一起使用。


void Main()

{

var us = new User();

foreach (string name in us)

{

Console.WriteLine(name); //sam kwong

}

foreach (string name in us.GetEnumerator1())

{

Console.WriteLine(name); //1  sam  2

}

foreach (string name in us.GetEnumerator2())

{

Console.WriteLine(name);//KWONG

}

}

public class User

{

private string firstName = "sam";

private string lastName = "Kwong";

public IEnumerator GetEnumerator()

{

yield return firstName;

yield return lastName;

}

public IEnumerable GetEnumerator1() //返回IEnumerable

{

Console.WriteLine("1");

yield return firstName;  //第一次执行到这里

Console.WriteLine("2");

yield break;             //第二次执行到这里,也是最后一次了

yield return lastName;

}

public IEnumerable<string> GetEnumerator2() //返回IEnumerable<string>

{

yield return lastName.ToUpper();

}

}

03、集合!装逼了!

3.1、⭐常用集合类型

集合类型特点/说明
Array(数组之父)是一个抽象类,是有所有数组的父类,提供了很多用于数组操作的静态方法,详见下一章节
数组:T[]定长(内存连续)的数组集合,所有数组都继承自 Arrayint[] arr = {1,2,3};
ArrayList可变长数组,存放Object对象,内部会自动扩容,很少使用。
List<T>泛型版的ArrayList,可变长集合,很常用。
HashTable存储Key、Value结构的哈希表,可根据Key快速获取Value值。Key不可重复,都是Object类型。
Dictionary<TK, TV>泛型版本的哈希表,代替HashTable
HashSet<T>只有Key的Dictionary,Key不可重复,适用于与不可重复的集合
SortedSet<T>支持排序的HashSet,内部用一个红黑树存储,添加删除慢,因为要维护元素的状态
QueueQueue<T>队列,先进先出(FIFO),Enqueue(后入)、Dequeue(前出)
PriorityQueue<T, TP>支持优先级顺序的队列,只能保证优先级顺序,相同优先级不保证先进先出
StackStack<T>栈表,后进先出(LIFO),Push(前入)、Pop(前出)
SortedList<TKey,TValue>按照Key排序的列表,内部为数组,支持索引器,在插入时按照顺序存储(性能较差)
SortedDictionary<TK,TV>同SortedList,内部为红黑树存储键值对,大数据量时性能更好,不支持索引器。
LinkedList<T>双向链表,每个节点包含一个值、前节点指针、后节点指针,不支持索引器。插入删除很快O(1),不会移动元素,查找O(n)较慢,会遍历整个集合。
ListDictionary单向链表字典,轻量级的字典,它适用于小型集合(小于10个)。
HybridDictionaryHashtable(高查询效率)和ListDictionary(内存少)的杂交集合,根据数量内部切换容器。
ReadOnlyCollection<T>‌只读集合,接收一个IList集合,可以看做是对普通集合的只读包装,修改会抛出异常。
Immutable***不可变集合,通过静态方法Create()创建并初始化,任何修改都会创建新的集合。
Collection<TItem>专为自定义扩展(继承)用的集合基类
KeyedCollection<TK, TV>同上,专为自定义扩展(继承)用的字典集合基类,继承自Collection<TItem>
BitArray位数组(不是字节,只有一位),用来存储bool值,支持位操作。
Concurrent***线程安全的集合,各种类型的集合都有线程安全的版本,可多线程访问
ConcurrentQueue<T>线程安全的队列 Queue
ConcurrentStack<T>线程安全的栈表 Stack
ConcurrentDictionary<T,K>线程安全的字典 Dictionary
BlockingCollection<T>提供阻塞功能的线程安全集合,适合用于生产者-消费者场景,消费者会自动阻塞等待生产者消息
ConcurrentBag<T>线程安全的集合List<T>
Channel<T>专用于生产、消费场景的现代异步消息队列,比 BlockingCollection更强大、灵活。

ArrayList arr2 = new ArrayList();

arr2.Add(null);

arr2.Add("sam");

arr2.Add(1);

Console.WriteLine(arr2[1]);

3.2、⭐数组Array[]

Array 数组是一种有序的集合,通过唯一索引编号进行访问。数组T[]是最常用的数据集合了,几乎支持创建任意类型的数组。Array是所有的数组T[]的(隐式)基类,包括一维、多维数组。CLR会将数组隐式转换为 Array 的子类,生成一个伪类型。

  • 索引从0开始。

  • 定长:数组在申明时必须指定长度,超出长度访问会抛出IndexOutOfRangeException异常。

  • 内存连续:为了高效访问,数组元素在内存中总是连续存储的。如果是值类型数组,值和数组是存储在一起的;如果是引用类型数组,则数组值存储其引用对象的(堆内存)地址。因此数组的访问是非常高效的!

  • 多维数组:矩阵数组 用逗号隔开,int[,] arr = {{1,2},{3,4}};

  • 多维数组:锯齿形数组(数组的数组),int[][] arr =new int[3][];


int[] arr = new int[100];      //申请长度100的int数组

int[] arr2 = new int[]{1,2,3}; //申请并赋值,长度为3

int[] arr3 = {1,2,3};          //同上,前面已制定类型,后面可省略

arr[1] = 1;

Console.WriteLine(arr[2]);     //未赋值,默认为0

📢 几乎大部分编程语言的数组索引都是从0开始的,如C、Java、Python、JavaScript等。当然也有从1开始的,如MATLAB、R、Lua。

属性特点/说明
Length数组的长度、元素的数量
Rank获取数组的维度,一维数组就是1
[int index]索引器,这是方法数组元素的最常用方式,没有之一!
🔸方法特点/说明
AsReadOnly<T>(T[])获取一个只读的数组 ReadOnlyCollection<T>
CopyTo(array, index)复制数组元素到目标数组array,参数index为目标array的索引位置
object? GetValue(Int32)获取制定索引位置的值,对应的还有SetValue(obj, index),这两个方法都会装箱,慎用!
🔸静态方法特点/说明
BinarySearch(Array)二分查找,返回找到的元素的索引,负数表示没找到。前提是数组必须是有序的。
Clear(Array)清除数组的内容
Clone()创建 Array 的浅表副本
Copy(array1, array2)将一个array1中的元素复制到数组array2
CreateInstance(Type, len)创建数组,指定类型和长度,Array.CreateInstance(typeof(int),10)
Exists<T>(arr, Predicate)根据谓词条件判断是否存在的元素,返回bool,Array.Exists(arr,s=>s>5)
Array.Fill(arr, value)填充数组值为valueArray.Fill(arr,1);
Find<T>(arr, Predicate)根据条件查找元素,返回第一个匹配的元素,Array.Find(arr,s=>s>5)
FindLast(arr, Predicate)同上,返回最后一个匹配的元素
FindAll(arr, Predicate)查找所有匹配的元素,返回数组。
FindIndex(T[], Predicate)查找第一个匹配元素的索引,对应的还有 FindLastIndex
ForEach(T[], Action<T>)循环遍历元素执行action
IndexOfLastIndexOf根据元素查找索引位置,-1表示没找到
Reverse<T>(T[])反转元素顺序,Array.Reverse(arr),不会创建新数组。‼️Linq的Reverse会创建新对象
Resize<T>(ref T[], Int)更改数组长度,会创建一个新数组,所以用了ref
Sort(Array)对数组元素排序,Array.Sort(arr),不会创建新数组。
TrueForAll(T[], Predicate)判断是否所有元素都符合维词条件,返回bool,Array.TrueForAll(arr,s=>s>1)
🔸扩展方法特点/说明
IEnumerable Cast<T>()强制转换为指定类型的数组,延迟实现+会装箱,var arr2 = arr.Cast<uint>()
AsSpan()创建数组的Span<T>对象
AsMemory()创建数组的Memory<T>对象

📢 通过上表发现,Array 的很多方法都是静态方法,而不是实例方法,这一点有点困惑,造成了使用不便。而且大部分方法都可以用Linq的扩展来代替。

3.3、Linq扩展

LINQ to Objects (C#) 提供了大量的对集合操作的扩展,可以使用 LINQ 来查询任何可枚举的集合(IEnumerable)。扩展实现主要集中在 代码 Enumerable 类(源码 Enumerable.cs),涵盖了查询、排序、分组、统计等各种功能,非常强大。

  • 简洁、易读,可以链式操作,简单的代码即可实现丰富的筛选、排序和分组功能。

  • 延迟执行,只有在ToList、ToArray时才会正式执行,和yeild一样的效果。


var arr = Enumerable.Range(1, 100).ToArray(); //生成一个数组

var evens = arr.Where(n => int.IsEvenInteger(n)); //并没有执行

var arr2 = arr.GroupBy(n => n % 10).ToArray();

04、集合的一些小技巧

技巧说明
集合初始化器{}省略new和类型,用{}初始化值,int[] arr = {1,2,3};
集合表达式[]C#12,简化集合赋值,比上面更简化,int[] arr = [1,2,3]
范围运算符 a..bC#8,表示a到b的范围(不含b),可获取集合中指定范围的子集var sub =arr[1..3]
^n倒数C#8,索引倒数,arr[^1]//倒数第一个
..展开运算符支持集合、可枚举表达式,展开每个枚举元素到数组,配合集合表达式使用比较方便。

4.1、集合初始化器{}

同类的初始化器类似,用{}来初始化设置集合值,支持数组、字典。


//数组

int[] arr1 = new int[3] { 1, 2, 3 };

int[] arr2 = new int[] { 1, 2, 3 };

int[] arr4 = { 1, 2, 3 };

//字典

Dictionary<int, string> dict1 = new() { { 1, "sam" }, { 2, "william" } };

Dictionary<int, string> dict2 = new() { [5] = "sam", [6] = "zhangsan" }; //索引器写法

var dict3 = new Dictionary<int, string> { { 1, "sam" }, { 2, "william" } };

4.2、集合表达式[]

集合表达式 简化了集合的申明和赋值,直接用[]赋值,比初始化器更简洁,语法形式和JavaScript差不多了。可用于数组、Sapn、List,还可以自定义集合生成器


int[] iarr1 = new int[] { 1, 2, 3, 4 }; //完整的申明方式

int[] iarr2 = { 1, 2, 3, 4 }; //前面声明有类型int[],可省略new

int[] iarr3 = [1, 2, 3, 4];   //简化版的集合表达式



List<string> list = ["a1", "b1", "c1"];

Span<char> sc = ['a', 'b', 'c'];

HashSet<string> set = ["a2", "b2", "c2"];



//..展开运算符,把集合中的元素展开

List<string> list2 = [.. list,..set, "ccc"]; //a1 b1 c1 a2 b2 c2 ccc

4.3、范围运算符..

a..b表示a到b的范围(不含b),其本质是 System.Range 类型数据,表示一个索引范围,常用与集合操作。

  • 可省略ab,缺省则表示到边界。

  • 可结合倒数^使用。


int[] arr =  new[] { 0, 1, 2, 3, 4, 5 };

Console.WriteLine(arr[1..3]); //1 2  //索引1、2

Console.WriteLine(arr[3..]); //3 4 5 //索引3到结尾

Console.WriteLine(arr[..]);  //全部

Console.WriteLine(arr[^2..]);  //4 5 //倒数到2到结尾



var r = 1..3;

Console.WriteLine(r.GetType()); //System.Range

自定义的索引器也可用用范围Range作为范围参数。

05、提高集合性能的一些实践

技巧说明
使用泛型版本集合尽量不使用非泛型版本的集合(如ArrayList、Hashtable),避免装箱。
初始化合适的容量创建集合时,根据实际情况尽量给定一个合适的初始容量,避免频繁的扩容
使用Span使用Span<T>Memory<T>进行高效内存访问,更多参考《高性能的Span、Memory
使用ArrayPool<T>对于频繁获取集合数据的场景,采用池化技术复用数组对象,减少数组对象的创建

🚩尽量给集合一个合适的“容量”( capacity),几乎所有可变长集合的“动态变长”其实都是有代价的。他们内部会有一个定长的“数组”,当添加元素较多(大于容量)时,就会自动扩容(如倍增),然后把原有“数组”数据拷贝(搬运)到新“数组“中。

  • 因此在使用可变长集合时,尽量给一个合适的大小,可减少频繁扩容带来的性能影响。当然也不可盲目设置一个比较大的容量,这就很浪费内存空间了。stringBuilder也是一样的道理。

  • 可变长集合的插入、删除效率都不高,因为会移动其后续元素。

下面测试一下List<T>,当创建一个长度为1000的List时,设置容量(1000)和不设置容量(默认4)的对比。


int max = 10000;

public void List_AutoLength(){

List<int> arr = new List<int>();

for (int i = 0; i < max; i++)

{

arr.Add(i);

}

}

public void List_FixedLength()

{

List<int> arr = new List<int>(max);

for (int i = 0; i < max; i++)

{

arr.Add(i);

}

}

很明显,自动长度的List速度更慢,也消耗了更多的内存。

🚩尽量不创建新数组,使用一些数组方法时需要注意尽量不要创建新的数组,如下面示例代码:


var arr = Enumerable.Range(1, 100).ToArray();

// 需求:对arr进行反序操作

var arr2 = arr.Reverse().ToArray(); //用Linq,创建了新数组

Array.Reverse(arr);                 //使用Array的静态方法,原地反序,没有创建新对象

比较一下上面两种反序的性能:

转自https://www.cnblogs.com/anding/p/18229596


该文章在 2024/6/26 10:26:30 编辑过
关键字查询
相关文章
正在查询...
点晴ERP是一款针对中小制造业的专业生产管理软件系统,系统成熟度和易用性得到了国内大量中小企业的青睐。
点晴PMS码头管理系统主要针对港口码头集装箱与散货日常运作、调度、堆场、车队、财务费用、相关报表等业务管理,结合码头的业务特点,围绕调度、堆场作业而开发的。集技术的先进性、管理的有效性于一体,是物流码头及其他港口类企业的高效ERP管理信息系统。
点晴WMS仓储管理系统提供了货物产品管理,销售管理,采购管理,仓储管理,仓库管理,保质期管理,货位管理,库位管理,生产管理,WMS管理系统,标签打印,条形码,二维码管理,批号管理软件。
点晴免费OA是一款软件和通用服务都免费,不限功能、不限时间、不限用户的免费OA协同办公管理系统。
Copyright 2010-2025 ClickSun All Rights Reserved